身份验证钩子
为了定制OIDC身份认证流程,飞布提供了3种类型的钩子:认证钩子、重校验钩子、登出钩子。
认证钩子
首先,我们学习登录过程中,需要用到的钩子——认证钩子。
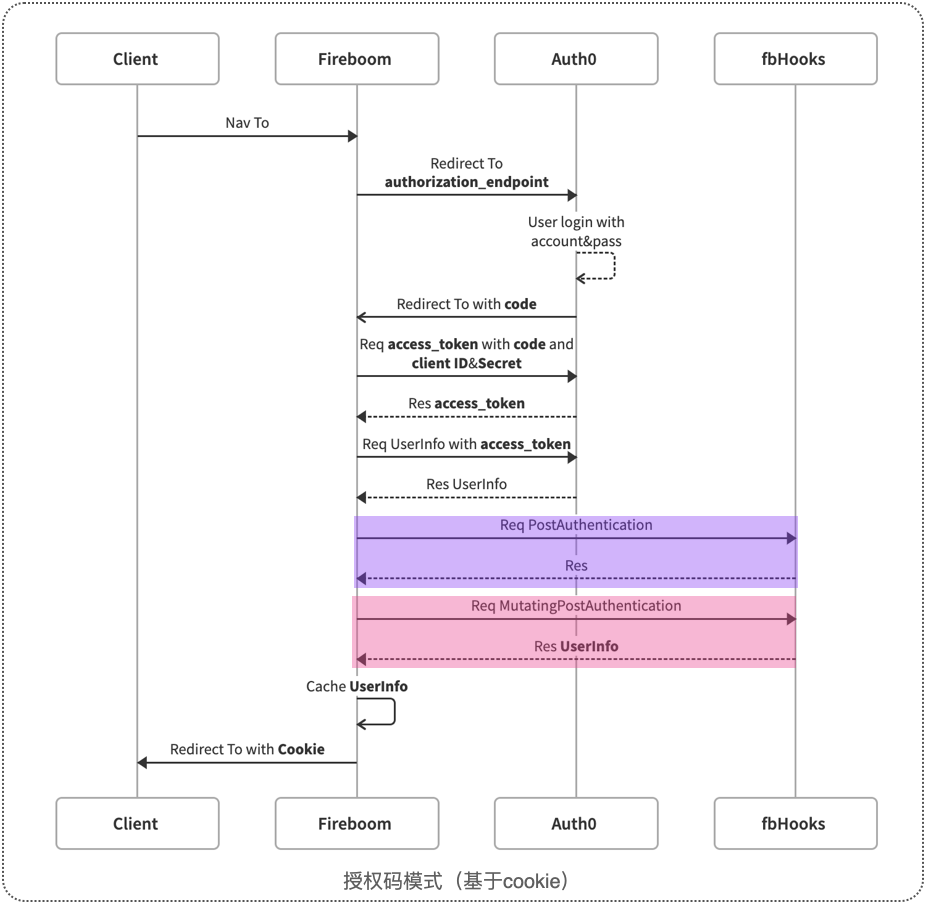
它在用户完成OIDC供应商授权后触发,若想重复触发,需要先退出客户端和飞布服务的登录态,无需退出客户端和oidc供应商的登录态!
认证钩子有2个,先执行postAuth,在执行mutatingpost。

postAuth
postAuthentication 钩子又名认证前置钩子,在身份验证已经验证并且用户已经通过身份验证之后执行。
主要用例:
同步OIDC用户至自己的数据库
http://{serverAddress}/authentication/postAuthentication
Example:: http://localhost:9992/authentication/postAuthenthication
Content-Type: application/json
X-Request-Id: "83821325-9638-e1af-f27d-234624aa1824"
# JSON request
{
  "__wg": {
    "clientRequest": {},
    "user": {
      "access_token": "<secret>", // 访问令牌
      "id_token": "<secret>" // ID令牌
    }
  }
}
# JSON response
no responsefunc PostAuthentication(hook *base.AuthenticationHookRequest) error {
	user := hook.User
	// 将用户同步到数据库
	upsertRes, err := plugins.ExecuteInternalRequestMutations[generated.Lesson0305__UpsertUserInput, generated.Lesson0305__UpsertUserResponseData](hook.InternalClient, generated.Lesson0305__UpsertUser, generated.Lesson0305__UpsertUserInput{
		UserId: user.UserId,
		Create: &generated.Todo_UserCreateInput{
			ProviderId: user.ProviderId,
			UserId:     user.UserId,
			Name:       user.Name,
			Nickname:   user.NickName,
			Email:      "E" + user.Email,
		},
		Update: &generated.Todo_UserUpdateInput{
			Name: &generated.Todo_StringFieldUpdateOperationsInput{
				Set: user.Name,
			},
			Nickname: &generated.Todo_StringFieldUpdateOperationsInput{
				Set: user.NickName,
			},
			Email: &generated.Todo_StringFieldUpdateOperationsInput{
				Set: "E" + user.Email,
			},
		},
	})
	if err != nil {
		return err
	}
	fmt.Println(upsertRes)
	return nil
}mutatingPostAuth
mutatingPostAuthentication 钩子又名认证后置钩子,钩子在用户登录并验证身份后执行,可以用来在用户对象返回给客户端之前改变它。
主要用例:
为用户绑定角色
中断认证流程
http://{serverAddress}/authentication/mutatingPostAuthentication
Example:: http://localhost:9992/authentication/mutatingPostAuthentication
Content-Type: application/json
X-Request-Id: "83821325-9638-e1af-f27d-234624aa1824"
# JSON request
{
  "__wg": {
    "clientRequest": {},
    "user": {
      "access_token": "<secret>", // 访问令牌
      "id_token": "<secret>" // ID令牌
    }
  }
}
# JSON response
{
  "hook": "mutatingPostAuthentication",
  "response": {
    "status": "ok", // 枚举值,ok或deny, deny表示拒绝登录
    "message": "not ok message", // 可选,为deny时填写
    "user": { // 可选,为ok时填写
      "userID": "1",
      "roles":["admin"] // 为用户修改角色
    }
  }
}func MutatingPostAuthentication(hook *base.AuthenticationHookRequest) (*plugins.AuthenticationResponse, error) {
	user := hook.User
	user.Roles = []string{"user", "asssitent"}
	// 修改用户的角色
	return &plugins.AuthenticationResponse{User: user, Status: "ok"}, nil
}两者的区别是,前者无法修改user对象,后者可以修改user或终止流程。其返回参数包含,user\status\以及message。
值得注意的是,这两个钩子的user,是从oidc拿到的原始user。而其他钩子的user,可能经由mutatingpost修改过了。详情可以参考时序图!
隐式模式
除了授权码模式,隐式模式也支持认证钩子。下面是其时序图。

当用户使用access_token访问任意OPERATION生成的接口时,都会走该流程。
第一次使用时,先去authing上获取用户信息,然后执行post钩子,接着执行mutatingpost钩子,并缓存用户信息。后续使用时,直接用缓存,不走钩子。
此外,若请求OPERATION 接口时,加上了revalidate后缀,则不用缓存,必走钩子。
总结下,第一次访问时,认为是登录,后续有了登录态,就不走登录流程了。
重校验钩子
revalidateAuthentication 钩子又名重校验钩子,引擎重新验证用户身份时执行。
主要用例:
在不退出登录的情况下,更新用户的信息,如角色等

OIDC 授权码模式和隐式模式调用该构造的方式不同。
token模式(隐式模式):携带access token请求任意OPERATION接口且携带revalidate字段,例如:operations/op?revalidate=true,同时调用3个钩子,包括revalidate
cookie模式(授权码模式):携带cookie,请求auth/user端点且携带revalidate字段,例如:/auth/user?revalidate=true
详情请参考:授权码模式->登录流程
http://{serverAddress}/authentication/revalidateAuthentication
Example:: http://localhost:9992/authentication/revalidateAuthentication
Content-Type: application/json
X-Request-Id: "83821325-9638-e1af-f27d-234624aa1824"
# JSON request
{
  "__wg": {
    "clientRequest": {},
    "user": {
      "access_token": "<secret>", // 访问令牌
      "id_token": "<secret>" // ID令牌
    }
  }
}
# JSON response
{
  "hook": "mutatingPostAuthentication",
  "response": {
    "status": "ok", // 枚举值,ok或deny, deny表示拒绝登录
    "message": "not ok message", // 可选,为deny时填写
    "user": { // 可选,为ok时填写
      "userID": "1",
      "roles":["admin"] // 为用户修改角色
    }
  }
}func Revalidate(hook *base.AuthenticationHookRequest) (*plugins.AuthenticationResponse, error) {
	fmt.Println("Revalidate", hook.User.UserId)
	user := hook.User
	user.Roles = []string{"system"}
	return &plugins.AuthenticationResponse{
		Status: "ok",
		User:   user,
	}, nil
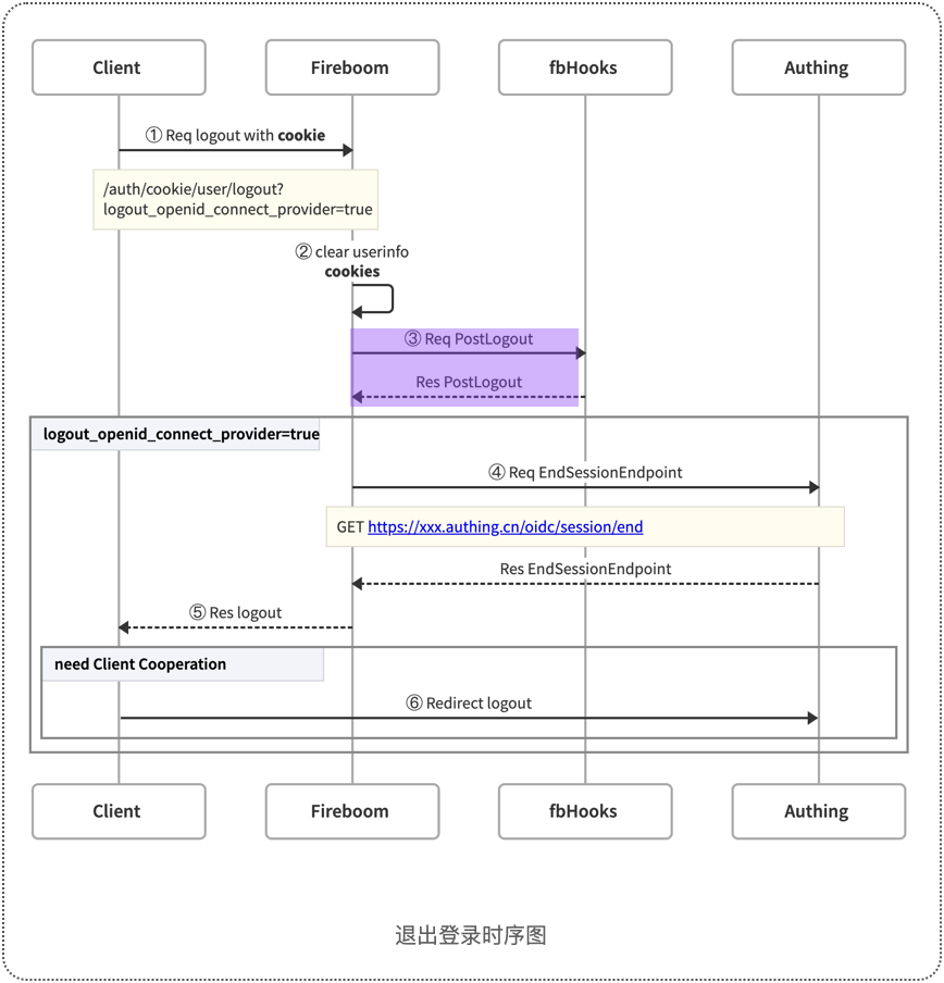
}登出钩子
postLogout 钩子又名登出钩子,在用户注销后执行。该钩子处于身份验证生命周期的最后一环,主要用于做些收尾操作。
主要用例:
记录用户登出时间

客户端请求退出登录端点时,会触发退出登录钩子。
http://{serverAddress}/authentication/postLogout
Example:: http://localhost:9992/authentication/postLogout
Content-Type: application/json
X-Request-Id: "83821325-9638-e1af-f27d-234624aa1824"
# JSON request
{
  "__wg": {
    "clientRequest": {},
    "user": {
      "access_token": "<secret>", // 访问令牌
      "id_token": "<secret>" // ID令牌
    }
  }
}
# JSON response
no responsefunc PostLogout(hook *base.AuthenticationHookRequest) error {
	fmt.Println(hook.User)
	return nil
}最后更新于
这有帮助吗?